1
Plug It In2
Get Software3
Build, Run4
Configure SoftwareSign in to save your progress. Don't have an account? Create one.
Let's take your LPCXpresso860-MAX for a test drive. You have the choice of watching the sequence in a short video or following the detailed actions listed below.

Something went wrong! Please try again.
Plug the USB cable into the only one USB connector(J4), as is shown in the photo below
Something went wrong! Please try again.
Your LPCXpresso860-MAX comes loaded with a "LED blinky" demo, explained below and a demo that exercises the Cortex-M0+, described in the next section.
When the board is powered, the LED D2 should flash on and off.
Something went wrong! Please try again.
The MCUXpresso Software Development Kit (SDK) is complimentary and includes full source code under a permissive open source license for all hardware abstraction and peripheral driver software.
Click below to download the latest SDK release for the LPCXpresso860-MAX, make sure you select Host OS, Toolchain and desired components.
You can also use the online SDK Builder to create a custom SDK package for the LPCXpresso860-MAX.
Something went wrong! Please try again.
MCUXpresso IDE is development platform ecosystem from NXP. It provides an end-to-end solution enabling engineers to develop embedded applications from initial evaluation to final production.
Want to use a different toolchain? Need help with choosing?
The MCUXpresso SDK includes support for other tools such as IAR, Keil and command-line GCC.
Something went wrong! Please try again.
The MCUXpresso Config Tool is an integrated suite of configuration tools that guides users in creating new MCUXpresso SDK projects and also provides pin and clock tools to generate initialization C code for custom board support. It is fully integrated into MCUXpresso or you can download a separate tool.
To learn more about the basic interactions between the tools while working with either an imported MCUXpresso SDK example project or creating a new project within the IDE, watch this three-part video series.
Basic Application Development Using MCUXpresso IDE and MCUXpresso Config Tools
Something went wrong! Please try again.
Before using your board, it is recommended that you download update the firmware for the LPC11U35 debug probe on the board. Start by downloading the firmware and driver package and from here.
If using Windows 7 or 8, run the device driver installation executable file that is included in this package.
Pressed RESET button(SW3) then plug in the board:
You will see a device called CRPDISABLED appear in your computer file manager. Go to this drive and delete the file “firmware.bin” from that drive. Drag and drop the firmware.bin file from the firmware and driver package you just downloaded onto the CRPDISABLED drive. Released RESET button(SW3) then disconnect and reconnect the USB cable, then wait a few seconds for the new device driver to install.
You will notice that once you power the board, blue user LED at the top left of the board will flash. This is a basic program that comes pre-programmed on the LPC865 device to show it is working.
Something went wrong! Please try again.
Many of the MCUXpresso SDK examples applications output data over the MCU UART. Install and configure your preferred terminal software to 9600 baud rate, 8 data bits, no parity and 1 stop bit. To determine the port number of the LPCXpresso860-MAX 's virtual COM port, open the device manager and look under the "Ports" group.
Not sure how to use a terminal application? Try one of these tutorials: MCUXpresso Terminal Tutorial, Tera Term Tutorial, PuTTY Tutorial
Something went wrong! Please try again.
The MCUXpresso SDK comes with a long list of example applications code. To see what's available, browse to the SDK boards folder of your SDK installation and select LPCXpresso860-MAX.
<SDKInstallDirectory>/boards/lpcxpresso860maxTo learn more about specific example code, open the readme.txt file in an example's directory.
Something went wrong! Please try again.
If one or more of the demo applications or driver examples sounds interesting, you're probably wanting to know how you can build and debug yourself. The Getting Started with MCUXpresso SDK guide provides easy, step-by-step instructions on how to configure, build and debug demos for all toolchains supported by the SDK.
Use the guide below to learn how to open, build and debug an example application using the MCUXpresso IDE.




The following steps will guide you through opening the hello_world example.













Using a different toolchain? This demo is also available for IAR and KEIL.
The following steps will guide you through opening the hello_world application. These steps may change slightly for other example applications as some of these applications may have additional layers of folders in their path.
If not already done, open the desired example application workspace. Most example application workspace files can be located using the following path:
<install_dir>/boards/<sdk_board_name>/<example_type>/<application_name>/iarUsing the hello_world demo as an example, the path is:
<install_dir>/boards/lpcxpresso860max/demo_apps/hello_world/iar


In case of building errors, make sure that the correct Board is selected, right click in the project >> Options >> General Options >> Target >> Device, Select the NXP LPC865M201, this board is supported in IAR Embedded Workbench for Arm version 9.30.1 or Higher.
The LPCXpresso860-MAX EVK board comes loaded with the CMSIS-DAP debug interface from the factory.
J4 





.\picture\keil_packinstallcheck.png)The following steps will guide you through opening the hello_world application. These steps may change slightly for other example applications as some of these applications may have additional layers of folders in their path.
If not already done, open the desired demo application workspace in:
<install_dir>/boards/<sdk_board_name>/<example_type>/<application_name>/mdkThe workspace file is named <application_name>.uvmpw, so for this specific example, the actual path is:
<install_dir>/boards/LPCXpresso55S06/demo_apps/hello_world/mdk/hello_world.uvmpw

The LPCXpresso860-MAX EVK board comes loaded with the CMSIS-DAP debug interface from the factory
J4 





Something went wrong! Please try again.
Now it's time to plug in the board to debug your project...
P4 is shorted with 2-3More details can be found in the SDK getting started documents found in the SDK folder.
<SDKInstallDirectory>/docs/Getting Started with MCUXpresso SDK.pdfSomething went wrong! Please try again.
Several examples, demos and drivers are available within the SDK to help you get started. Some common examples are listed below:
Something went wrong! Please try again.
Option A: Use the MCUXpresso IDE to clone an example project.
The following steps will guide you through opening the FlexTimer PWM duty cycle change example. The example sets up a PWM signal and periodically updates the signals duty cycle.



ftm_simple_pwm to select it. To use the UART for printing (instead of the default semihosting), Select UART as the SDK Debug Console checkbox under the project options. Then, click on Finish 
lpcxpresso860max_ftm_simple_pwm” project in the Project Explorer View and build, compile and run the demo as described previously 
You could see the change of the duty cycle using an oscilloscope through port J1_7
Note: On “Use Pin Tool” tutorial, you will learn to change the FlexTimer output pin to another connector(J5_5) of the board.
Option B: Use the MCUXpresso Config Tool to clone an existing MCUXpresso SDK example for use with third-party IDEs.
The following steps will guide you through opening the FlexTimer PWM duty cycle change(ftmsimplepwm) example. The example sets up a PWM signal and periodically updates the signals duty cycle.


You could see the change of the duty cycle using an oscilloscope through port J1_7
Note: On “Use Pin Tool” tutorial, you will learn to change the FlexTimer output pin to another connector(J5_5) of the board.
Something went wrong! Please try again.
Now, let's use the Pins tool that is part of the MCUXpresso Config Tool to show how to add a new GPIO pin to your project to blink an LED.
Note: Previously, you had to clone an SDK project like in the previous step.
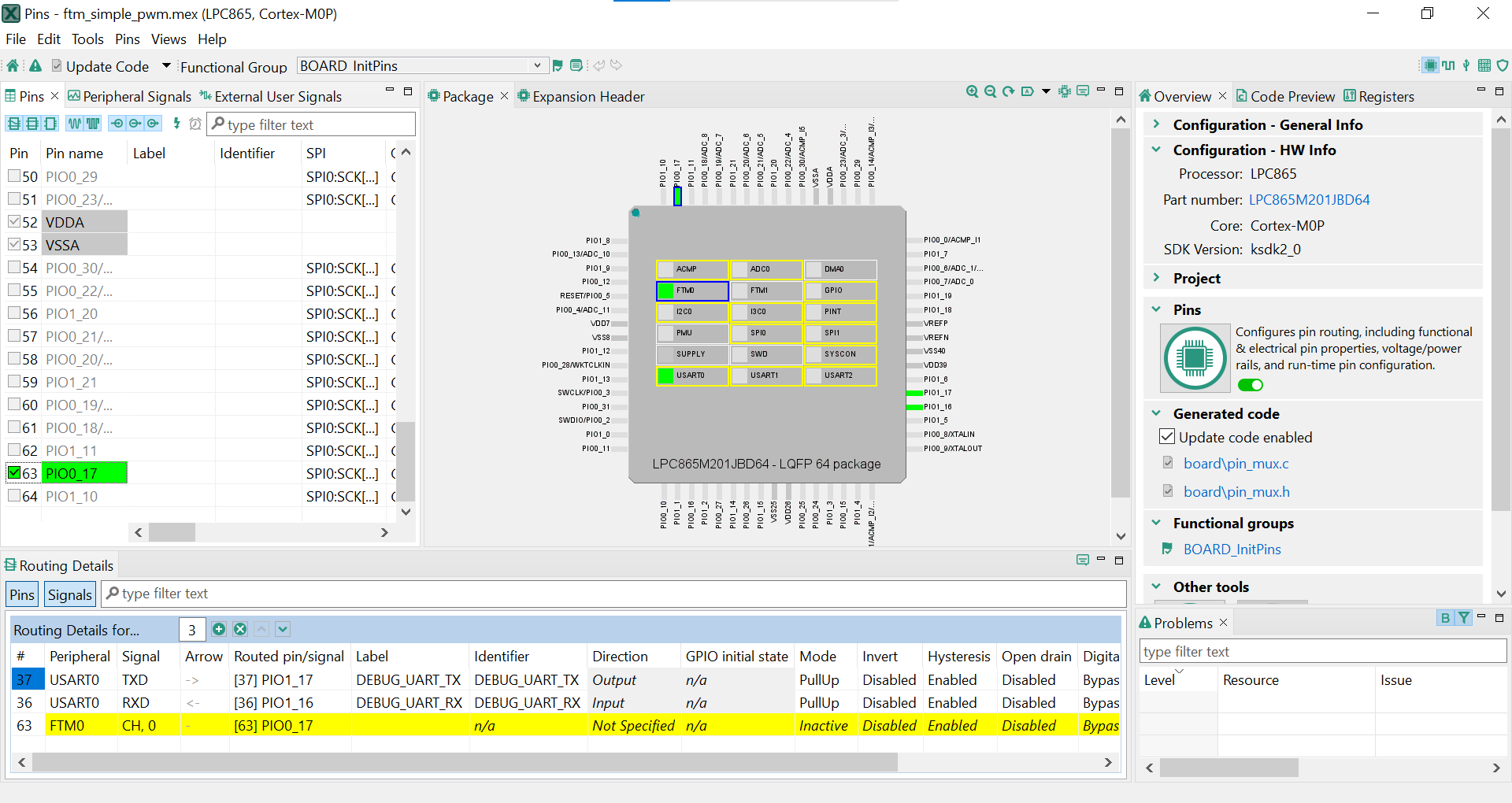
Open the pins tool by right-clicking on the “lpcxpresso860max_ftm_simple_pwm” project, and selecting “MCUXpresso Config Tools” and then “Open Pins”
The pins tool should now display the pin configuration for the PWM project.




PIO0_17 is routed as a FTM0 Channel0. Let's disable, PIO0_17, and change the mux setting of PIO1_1 to use its FlexTimer functionality to output PWM waveform.PIO0_17 as an FlexTimer by clicking the “FTM0:CH,0” field under the FTM column. The pin will then be disabled (pin will no longer have check in box) and therefore disappear from the list 
PIO1_1 as an FTM0 Chanel 0. First, select the “Show not routed pins” so that all the pins are displayed again. Then, search PIO1_1 in the pins view. Finally, click the box under the FTM column “FTM0:CH,0”. The box will highlight in green, and a check will appear next to the pin 
pinmux.c and pinmux.h files that are generated by the Pins tool. Click on Update Project in the menu bar 

pinmux.c file, you will found FTM0:CH,0 set to "kSWMFTM_Selection1" 
J5_5
Something went wrong! Please try again.
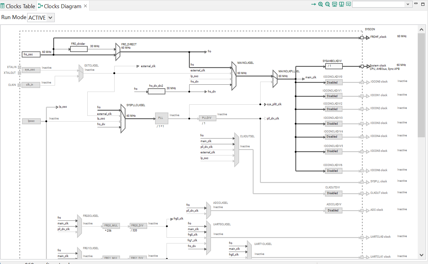
Next use the Clocks tool that is part of the MCUXpresso Config Tool to change the clock settings and change the rate that the LED blinks.
Note: Previously, you had to clone an SDK project like in the past step.
lpcxpresso860maxftmsimple_pwm” project and selecting “MCUXpresso Config Tools” and then “Open Clocks” 





BOARD_BootClockFROH60M" 

clockmux.c and clockmux.h files that are generated by the Pins tool. Click on Update Project in the menu bar 
The screen that pops up will show the files that are changing, and you can click on “diff” to see the difference between the current file and the new file generated by the Clock tool. Click on “OK” to overwrite the new files into your project
Note: The Pins files may also be tagged as being updated since the header has been changed.
Something went wrong! Please try again.
With the application modified, you will see the LPCXpresso860-MAX green LED(D2) blinking.
Something went wrong! Please try again.
The most recent versions of MCUXpresso IDE count with a terminal emulation application. This tool can be used to display information sent from your NXP development platform's virtual serial port.
Verify that the connection is open. If connected, MCUXpresso IDE will look like the figure below at the Terminal view.
You're ready to go
Tera Term is a very popular open source terminal emulation application. This program can be used to display information sent from your NXP development platform's virtual serial port.
PuTTY is a popular terminal emulation application. This program can be used to display information sent from your NXP development platform's virtual serial port.
Jump Start Your Design With the MCUXpresso SDK
Get Your Toolchain
MCUXpresso Config Tools
Install Drivers and Update Debug Probe Firmware
Serial Terminal
Explore the MCUXpresso SDK Example Code
Build, Run and Debug MCUXpresso SDK Examples
Building and Debugging MCUXpresso SDK Examples
More Examples