1
Plug It In2
Get Software3
Build, Run4
Create an Application for the FRDM-KW38Sign in to save your progress. Don't have an account? Create one.

Let's take your FRDM-KW38 for a test drive! You have the choice of watching the sequence in a short video or following the detailed actions list below.
Something went wrong! Please try again.

Something went wrong! Please try again.
Your FRDM-KW38 comes loaded with a demo that flashes the multi-colored LEDs when you connect the board.
      Bluetooth Low Energy (LE) Beacon
Note: Some unexpected behaviors have been observed recently with iOS system (It is not allowing all zeros address beaconing). New updated boards batches will come. So in the meantime, please follow those instructions to use the FRDM-KW38 beaconing FW with an iOS device:
SDK_2.xxx\boards\frdmkw38\wireless_examples\bluetooth\beacon or,The Bluetooth LE Beacon application demonstrates the beacon functionality. The beacons are non-connectable advertising packets that are sent on the three advertising channels. The latter contains the following fields.
By default, the UUID value is a random value based on the unique identifier of the board.
Application Usage
In order to see the beacons, please, download and install the NXP IoT Toolbox mobile application on a smartphone supporting Bluetooth LE.
Once the NXP IoT Toolbox is installed. Open the application. Then, open the "Beacons" demo and the FRDM-KW38 Beacon will be displayed.
The IoT Toolbox can also perform actions once the beacon is identified, as an example, with this demo the IoT Toolbox can show a message when the beacon is detected. You can enable the action by performing the next steps:
Finally, user can also turn off or deactivate the beacons by holding the SW2 button for
        about 2-3 seconds in the FRDM-KW38. If the user wants to activate the beacons again, just
        press SW2 button. 
Something went wrong! Please try again.
Something went wrong! Please try again.
MCUXpresso SDK for the FRDM-KW38 includes all the wireless connectivity stacks required to develop your solution using Generic FSK, and Bluetooth Low Energy.
Click below to download a preconfigured SDK release for the FRDM-KW38 that includes all the wireless connectivity stacks for the KW38.
 
  
You can also use the online SDK Builder to create a custom SDK package for the FRDM-KW38.
Something went wrong! Please try again.
NXP offers a complimentary toolchain called MCUXpresso IDE.
Want to use a different toolchain?
No problem! MCUXpresso SDK connectivity stack software also supports IAR .
                  Something went wrong! Please try again.
The MCUXpresso Config Tool is an integrated suite of configuration tools that guides users in creating new MCUXpresso SDK projects and also provides pin and clock tools to generate initialization C code for custom board support.
  
To learn more about the basic interactions between the tools while working with either an imported MCUXpresso SDK example project or creating a new project within the IDE, watch this three-part video series: Basic Application Development Using MCUXpresso IDE and MCUXpresso Config Tools.
Something went wrong! Please try again.
Many of the example applications output data over the MCU UART so you'll want to make sure that the driver for the board's virtual COM port is installed. Before you run the driver installer, you MUST have the board plugged in to your PC.
With the serial port driver installed, run your favorite terminal application to view the serial output from the MCU's UART. Configure the terminal to 115,200 baud rate, 8 data bits, no parity and 1 stop bit. To determine the port number of the FRDM-KW38's virtual COM port, open the device manager and look under the "Ports" group.
Not sure how to use a terminal application? Try one of these tutorials: Tera Term Tutorial, PuTTY Tutorial.
Something went wrong! Please try again.
The FRDM-KW38 Wireless Connectivity software comes with a list of demo applications and driver examples ready to be compiled and run for each connectivity stack.
Build and Run Connectivity Demos on the FRDM-KW38
Something went wrong! Please try again.
Generic FSK
The KW38 Wireless Connectivity Software package comes with the Connectivity Test demo application for Generic FSK protocol. To see what's available, browse to the 'examples' folder: \boards\frdmkw38\wireless_examples\genfsk.
Something went wrong! Please try again.
You probably want to build and debug a demo by yourself. Use the guide below to learn how to build and debug an example application from the Wireless Connectivity Stacks in the MCUXpresso IDE or IAR Embedded Workbench IDE.
These steps show how to:
The example used below is for the Generic FSK Connectivity Test demo, but these steps can be applied to any of the Wireless Connectivity demo applications.
<install_dir>\boards\frdmkw38\wireless_examples\genfsk\connectivity_test\freertos\iar
            
        
        
        
        
        
          If you don't see this output, verify your terminal settings and
            connections.
        <install_dir>\docs\wireless\GENFSK\Generic FSK Link
              Layer Quick Start Guide.pdf - "Kinetis
              MKW37A/MKW38A/MKW39A/MKW37Z/MKW38Z Generic FSK Link Layer
              Software" for more information on this demo application
        These steps show how to:
The example used below is for the Generic FSK Connectivity Test demo, but these steps can be applied to any of the Wireless Connectivity demo applications.
                        
                        
                        The following steps will guide you through opening the Generic FSK example.
                        
                        
                        
                        
                        
                        
                        
                        
                        
                        
                        <install_dir>\docs\wireless\GENFSK\Generic FSK
                          Link
                          Layer Quick Start Guide.pdf -
                          "KMKW37A/MKW38A/MKW39A/MKW37Z/MKW38Z Generic FSK Link Layer Software"
                          for more information on this demo application
                        Something went wrong! Please try again.
Build and Run Connectivity Demos on the FRDM-KW38
Something went wrong! Please try again.
The KW38 Wireless Connectivity Software package comes with a long list of demo applications for
              Bluetooth Low Energy protocol. To see what's available, browse to the 'examples'
                folder: \boards\frdmkw38\wireless_examples\bluetooth.
Something went wrong! Please try again.
In order to use the Bluetooth Low Energy and Hybrid examples, the NXP IoT Toolbox needs to be installed on a smartphone. This application provides several examples that can be used in conjunction with the connectivity stack to connect your phone to the development board over Bluetooth LE.
Something went wrong! Please try again.
You probably want to build and debug a demo by yourself. Use the guide below to learn how to build and debug an example application from the Wireless Connectivity Stacks in the MCUXpresso IDE or IAR Embedded Workbench IDE.
These steps show how to:
The example used below is for the "Heart Rate Sensor" demo, but these steps can be applied to any of the Wireless Connectivity demo applications.
<sdk_dir>\boards\frdmkw38\wireless_examples\bluetooth\hrs\freertos\iar
                        
                  
                  
                  
                  
                  
                  SW1 button and press
                      SW3 to start advertising. Verify that the device is listed in
                      the IoT Toolbox as shown in the next picture:
                      
                  
                  <sdk_dir>\docs\wireless\Bluetooth\Bluetooth Low Energy DEMO
                        Application User’s Guide.pdf - "Bluetooth®
                        Low
                        Energy
                        Demo Applications User's Guide" for more information on
                        this demo application
                  These steps show how to:
The example used below is for the "Heart Rate Sensor" demo, but these steps can be applied to any of the Wireless Connectivity demo applications.
                  You will get the following pop-up. Click on "OK" to continue the import:
                  
                  The following steps will guide you through opening and running the "Heart Rate Sensor" example.
                  
                  
                  
                  
                  
                  
                  
                  
                  
                  
                  SW1 button and press
                      SW3 to start advertising. Verify that the device is listed in
                      the IoT Toolbox as shown in the next picture
                      
                  
                  Refer to <sdk_dir>\docs\wireless\Bluetooth\BLE Demo Applications
                        User's Guide.pdf - "Bluetooth® Low Energy Demo
                        Applications User's Guide" for more information on this
                        demo application
                    
Something went wrong! Please try again.
Build and Run Connectivity Demos on the FRDM-KW38
Something went wrong! Please try again.
Hybrid (Gen FSK + Bluetooth LE)
The KW38 Wireless Connectivity Software package comes with a hybrid demo application (Gen FSK +
              Bluetooth LE). To see the hybrid demo application, browse to the 'examples'
                folder: \boards\frdmkw38\wireless_examples\hybrid.
Something went wrong! Please try again.
In order to use the Bluetooth Low Energy and Hybrid examples, the NXP IoT Toolbox needs to be installed on a smartphone. This application provides several examples that can be used in conjunction with the connectivity stack to connect your phone to the development board over BLE.
Something went wrong! Please try again.
You probably want to build and debug a demo by yourself. Use the guide below to learn how to build and debug an example application from the Wireless Connectivity Stacks in the MCUXpresso IDE or IAR Embedded Workbench IDE.
These steps show how to:
The example used below is for the "Hybrid Bluetooth LE Generic FSK Advertising" demo (the Bluetooth part of this demo implements a modified version of the Wireless UART demo application), but these steps can be applied to any of the Wireless Connectivity demo applications. This demo requires two FRDM-KW38 boards. One known as "Transmitter", which transmits Bluetooth LE and Generic FSK packets. The other known as a "Receiver", which receives Bluetooth LE and Generic FSK packets.
<sdk_dir>
            \boards\frdmkw38\wireless_examples\hybrid\ble_w_uart_gfsk\freertos\iar
            
      
      
      
      
      
        To control the application, the on-board switches are used:
        SW2 (BLESW) - Short press this button to start the Bluetooth
            advertisingSW2 (BLESW) - Long press this button to start the Bluetooth scanning
          SW3 (GFSKSW) - Short press this button to start the Generic FSK
            transmissionSW3 (GFSKSW) - Long press this button to start the Generic FSK
            receptionCONNLED - If only this LED is flashing, the application is in
            advertising/scanning mode (Bluetooth LE). When the LED turns solid a
            Bluetooth connection has been establishedSW2 button in one of the
        FRDM-KW38 boards
      SW2 button on the second FRDM-KW38
        board. This is to set the board in scanning mode. The serial terminals connected to the boards should display the following
          text:
        
      SW3
      SW3 button on the second
        FRDM-KW38 board to start the GFSK reception and display the received packets in
        the serial terminal connected to this board. The serial terminals connected to the boards should display the following
          text:
        
      <sdk_dir>\docs\wireless\Bluetooth\BLE Demo Applications
            User's Guide.pdf - "Bluetooth® Low Energy
            Demo Applications User's Guide" for detailed instructions
            about the available Bluetooth LE demo applications
      These steps show how to:
The example used below is for the "Hybrid Bluetooth LE Generic FSK Advertising" demo (the Bluetooth part of this demo implements a modified version of the Wireless UART demo application), but these steps can be applied to any of the Wireless Connectivity demo applications. This demo requires two FRDM-KW38 boards. One known as "Transmitter", which transmits Bluetooth LE and Generic FSK packets. The other known as a "Receiver", which receives Bluetooth LE and Generic FSK packets.
The following steps will guide you through opening and running the "Hybrid Bluetooth LE Generic FSK Advertising" example.
  To control the application, the on-board switches are used:
  SW2 (BLESW) - Short press this button to start the Bluetooth
      advertisingSW2 (BLESW) - Long press this button to start the Bluetooth scanning
    SW3 (GFSKSW) - Short press this button to start the Generic FSK
      transmissionSW3 (GFSKSW) - Long press this button to start the Generic FSK
      receptionCONNLED - If only this LED is flashing, the application is in
      advertising/scanning mode (Bluetooth LE). When the LED turns solid a
      Bluetooth connection has been establishedSW2 button in one of the
    FRDM-KW38 boards.
SW2 button on the second
    FRDM-KW38 board. This is to set the board in scanning mode. The serial terminals connected to the boards should display the following text:
  
SW3
SW3 button on the second
  FRDM-KW38 board to start the GFSK reception and display the received packets in
  the serial terminal connected to this board
  
<sdk_dir>\docs\wireless\Bluetooth\BLE Demo Applications
      User's Guide.pdf - "Bluetooth® Low Energy
      Demo Applications User's Guide" document for detailed instructions
      about the available Bluetooth LE demo applications
Something went wrong! Please try again.
Option A: Use the MCUXpresso IDE to clone an example project.
          
          
          
          
          Option B: Use the MCUXpresso Config Tool to clone an existing MCUXpresso SDK example for use with third party IDEs.
          
          
          Something went wrong! Please try again.
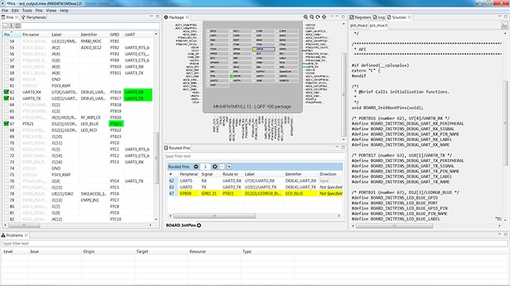
Now, let's use the Pins tool that is part of the MCUXpresso Config Tool to show how to add a new GPIO pin to your project to blink an LED.
          
          
          
          
          
          
          
          PTC1 is routed as a GPIO to toggle the
            red LED. Let's disable PTC1, and change the mux setting of
            PTA18 to use its GPIO functionality to drive the blue LEDPTC1 (Red LED) as a GPIO by clicking the PTC1
            field under the GPIO column. The pin will then be disabled (pin will
            no longer have check in box) and therefore disappear from the list
            
          PTA18 in the pins view. Finally, click the box under the GPIO
            column. The box will highlight in green, and a check will appear
            next to the pin
            
          PTB21 also appears in the Routed Pins tab and PTB22
            has been removed. The pin_mux.c file has been updated to reflect the
            change as well
            
          
          C:\nxp_workspace\frdmkw41z_driver_examples_gpio_led_output\board).
              Select Finish
              
          
          
          GPIOA and
            the BOARD_LED_GPIO_PIN to "18"
            
          Something went wrong! Please try again.
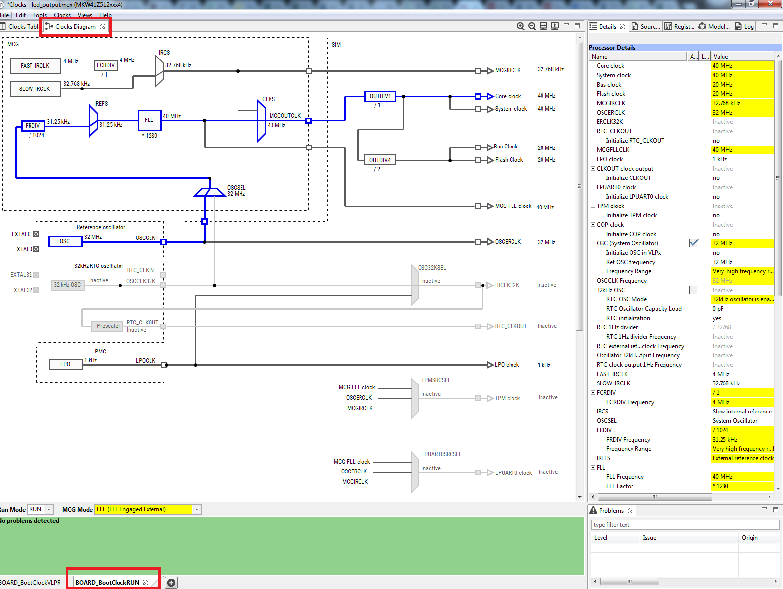
Next use the Clocks tool that is part of the MCUXpresso Config Tools to change the clock settings and change the rate that the LED blinks.
  
  
  
  
  C:\nxp_workspace\frdmkw41z_driver_examples_gpio_led_output\board).
      Select Finish
      
  
  
  Something went wrong! Please try again.
With the application modified, you will see the FRDM-KW38's blue LED slowly blinking. You can also view terminal output using the terminal program.
Something went wrong! Please try again.
Tera Term is a very popular open source terminal emulation application. This program can be used to display information sent from your NXP development platform's virtual serial port.
                
                PuTTY is a popular terminal emulation application. This program can be used to display information sent from your NXP development platform's virtual serial port.
  | Documents and Videos | Description | 
|---|---|
| AN4507 Using the Kinetis Security and Flash Protection Features | Using the system security and flash protection features on Kinetis MCUs to protect code and data from unauthorized access or modification. | 
The FRDM-KW38 includes an NXP TJA1057 CAN transceiver and an NXP TJA1027 LIN transceiver.
| Documents and Videos | Description | 
|---|---|
| AN12377 Tuning I²C Timing in Target Mode | How to configure the I²C timing of a responder device to meet application needs, which apply to Kinetis parts that contain I²C IP instead of LPI2C. | 
| AN12948 Using LIN or CAN Bus to Upgrade Image on the KW36/38 | How to use the LIN or CAN nodes, which have OTAP capability to upgrade the nodes, which have no OTAP capability, by LIN or CAN bus. | 
Several examples, demos and drivers are available within the SDK to help you get started. Some common examples for wired communications are listed below.
Demonstrates basic usage of the onboard accelerometer to implement a bubble level. A bubble level utilizes two axes to visually show deviation from a level plane (0 degrees) on a given axis.
    Path: <SDK_PATH>/boards/frdmkw38/demo_apps/bubble
  
Demonstrates signal transfer between controller and responder nodes using the LIN stack driver built on Low Power UART.
    Path: <SDK_PATH>/boards/frdmkw38/demo_apps/lin_stack
  
Demonstrates how to implement a command line shell application.
    Path: <SDK_PATH>/boards/frdmkw38/demo_apps/shell
  
A number of driver examples exist within the SDK including I²C, DSPI, FLEXCAN and Low Power UART.
    Path: <SDK_PATH>/boards/frdmkw38/driver_examples
  
| Documents and Videos | Description | 
|---|---|
| AN12561 Kinetis KW38 Bluetooth Low Energy 5.0 Advertising Extension Enablement in Legacy Bluetooth Low Energy Examples | Provides instructions on how to enable new Bluetooth Low Energy 5.0 Advertising extension features in a legacy Bluetooth Low Energy example. | 
| AN2731 Compact Planar Antennas for 2.4 GHz Communication | This document focuses on helping customers understand enough board layout and antenna basics to select a correct antenna type for their application and avoid typical layout mistakes that cause performance issues. Several popular antennas are presented as possible solutions for IEEE 802.15.4 and Bluetooth low energy applications. | 
| AN12872 Anti-relay Attack Using GFSK | This document introduces the anti-relay attack using GFSK, focusing on the multi-link monitoring concepts and applications. It proposes a system implementation using KW36 or KW38 Wireless MCU. | 
| AN12977 KW38/KW36 Localization Based on RSSI Ranging | Provides an introduction to localization based on the Bluetooth LE RSSI ranging. It implements a simple trilateral localization system using the Kinetis KW38 wireless MCU. | 
| AN12517 FRDM-KW38 Co-existence with RF System Evaluation Report for Bluetooth Low Energy Application | Provides the RF evaluation test results of the FRDM-KW38 for Bluetooth LE applications (2FSK modulation). It includes the test setup description and the tools used to perform the tests on your own. | 
| AN12272 Use of Unique 40-bit MAC Address in Kinetis Wireless Microcontrollers | Describes how IEEE MAC addresses are handled in the Bluetooth low energy (BLE) and IEEE 802.15.4. | 
| FRDM-KW38 Radio Certification Documents | FRDM-KW38 platforms have passed the CE RED and RCC radio certification. Find information on the certification documents and test reports here. | 
| KW37/38/39 Bluetooth LE Range Performance | Provides information on distance measurements depending on the Bluetooth LE data rate using the FRDM-KW38 board. | 
Several examples, demos and drivers are available within the SDK to help you get started. Some common examples for wireless connectivity are listed below.
How to use the Bluetooth Low Energy protocol.
    Path: <SDK_PATH>/boards/frdmkw38/wireless_examples/bluetooth
  
How to use the Generic FSK.
    Path: <SDK_PATH>/boards/frdmkw38/wireless_examples/genfsk
  
How to use the Bluetooth Low Energy protocol and Generic FSK in a single application.
    Path: <SDK_PATH>/boards/frdmkw38/wireless_examples/hybrid
  
| Documents and Videos | Description | 
|---|---|
| AN4503 Power Management for Kinetis MCUs | When and how to use Kinetis low-power modes. | 
| AN12459 Kinetis KW38 Power Consumption Analysis | Provides information about the power consumption of Kinetis KW39/38/37 wireless MCU when using BLE protocol and how the software and hardware are configured to achieve best low-power operation. | 
| AN5025 MKW4xZ/3xZ/3xA/2xZ DC-DC Power Management | Describes the usage and operation of the DC-DC switching Power Supply converter for the MKW4xZ/3xZ/3xA/2Xz families. | 
| Configuration for Unused pins/GPIOs on Kinetis | Best practices to configure a GPIO if the pin is not used. | 
Several examples, demos and drivers are available within the SDK to help you get started. Some common examples for power management are listed below.
Demonstrates the use of power modes in the SDK.
    Path: <SDK_PATH>/boards/frdmkw38/demo_apps/power_mode_switch
  
How to change power modes in the SDK.
    Path: <SDK_PATH>/boards/frdmkw38/demo_apps/power_manager
  
Demonstrates the usage of the ADC peripheral while in a low power mode.
    Path: <SDK_PATH>/boards/frdmkw38/demo_apps/adc16_low_power
  
Demonstrates the usage of low power mode on a Bluetooth LE responder device.
    Path: <SDK_PATH>/boards/frdmkw38/reference_design/bluetooth/lp
  
Demonstrates the usage of low power mode on a Bluetooth LE controller device.
    Path: <SDK_PATH>/reference_design/bluetooth/lp_master
  
| Documents and Videos | Description | Download | 
|---|---|---|
| AN4282 Using the Kinetis Family Enhanced EEPROM Functionality | Explains the features and usage of the Enhanced EEPROM functionality. | - | 
| FRDM-KW38 OpenSDA Bootloader and Application Webpage | Provides information about the power consumption of Kinetis KW39/38/37 wireless MCU when using BLE protocol and how the software and hardware are configured to achieve best low-power operation. | - | 
| AN12979 KW38 Integrating the OTAP Client Service into a Bluetooth LE Peripheral Device | Describes the integration of the Over The Air Profile into Bluetooth LE peripheral examples. | Download | 
| AN12980 KW38 Integrating the OTAP Client Service into a Bluetooth LE Central Device | Describes the integration of the Over The Air Profile into Bluetooth LE examples. | Download | 
| Reprogramming a KW38 device using the OTAP Client Software | This document guides to load a new software image in a KW38 device through (Over The Air Programming) OTAP Bluetooth LE service. | - | 
Several examples, demos and drivers are available within the SDK to help you get started. Some common examples for device management and secure OTA are listed below.
How to use the Bluetooth Low Energy protocol.
    Path: <SDK_PATH>/boards/frdmkw38/wireless_examples/bluetooth
  
Demonstrate flash driver usage in the SDK environment.
    Path: <SDK_PATH>/boards/frdmkw38/driver_examples/flash
  
How to use the Generic FSK.
    Path: <SDK_PATH>/boards/frdmkw38/wireless_examples/genfsk
  
How to use the Bluetooth Low Energy protocol and Generic FSK in a single application.
    Path: <SDK_PATH>/boards/frdmkw38/wireless_examples/hybrid
  
Want to learn more about using the FRDM-KW38? Check out our selection of training offerings ranging from online mini tech sessions to hands-on deep-dive training for help.
| Documents and Videos | Description | 
|---|---|
| Basic Application Development Using MCUXpresso IDE and MCUXpresso Config Tools | This three-part video series covers the basic interactions between the MCUXpresso IDE and Config Tools when working with either an imported SDK example project or creating a new one. | 
| AN12518 Hardware Design Considerations for MK39A/38A/37A/38Z/37Z Bluetooth LE Devices | Describes Printed Circuit Board (PCB) design considerations for the MKW39A/38A/37A/38Z/37Z 48-pin QFN (HVQFN-7 x 7 Pitch 0.5 mm) wettable flank package. Included are layouts of the component copper layer, solder mask and solder paste stencil. | 
| The Best Way to Build Your PCB Right the First Time Using the KW38 | All of the important documents in one place concerning radio performance, low power and radio certification. | 
| KW38 KW39 KW37 Hardware Board PCB Design-in Checklist | Describes the usage and operation of the DC-DC switching Power Supply converter for the MKW4xZ/3xZ/3xA/2Xz families. | 
| Unlocking the Future of Project CHIP | In this session, we'll take a closer look at Project CHIP and illustrate how NXP's portfolio is uniquely positioned to support Project CHIP-based designs. | 
Connect with other engineers and get expert advice on designing with the FRDM-KW38 on one of our community sites.
Get Started with the FRDM-KW38 Development Board
Attach the USB Cable
Run the Out-of-Box Demo
Installing Software for the FRDM-KW38
Download MCUXpresso SDK with Connectivity Software
Install Your Toolchain
MCUXpresso Config Tools
PC Configuration
Gen FSK
Explore the Connectivity Example Code
Build, Run and Debug Wireless Connectivity Examples
Bluetooth LE
Explore the Connectivity Example Codes
Download the NXP IoT Toolbox for your Smartphone
Build, Run and Debug Wireless Connectivity Examples
Hybrid (Gen FSK + Bluetooth LE)
Explore the Connectivity Example Codes
Download the NXP IoT Toolbox for your Smartphone
Build, Run and Debug Wireless Connectivity Examples