1
Plug It In2
Get Software3
Build and Run4
Create5
MCUXpresso Developer ExperienceSign in to save your progress. Don't have an account? Create one.

Let's take your KW47-EVK board for a test drive. In following the steps, you may either watch the sequence in a short video, or follow the detailed actions listed below.
The KW47-EVK board is preprogrammed with a wireless demo. This serves as a sanity check to verify that the device is working as expected, right out of the box.
Something went wrong! Please try again.
J14 to a host computer or power supply to power up the board and run the demo program.
Something went wrong! Please try again.
The MCUXpresso Installer is the recommended starting point for NXP microcontroller unit (MCU) development. It provides a single, streamlined installation process that brings together all the essential tools and components you need to get up and running quickly. Whether you are using Visual Studio (VS) Code, working from the command line with GNU compiler collection GCC or using partner integrated development environment (IDEs) from IAR or Arm (Keil), the installer helps you set up the needed components. Using this resource, you can also find other tools available for use with NXP products.
This installer is ideal for developers who want a ready-to-use environment without manually downloading and configuring multiple packages. We offer the installer for the following operating systems:
MCUXpresso Installer simplifies setting up an embedded development environment to save time on the installation process.Learn more about MCUxpresso Installer
Something went wrong! Please try again.
MCUXpresso for VS Code supports NXP MCUs based on Arm® Cortex®-M. It allows developers the flexibility to work on projects from Zephyr, Matter or the MCUXpresso software development kit (SDK.) The VS Code extension organizes relevant information including installed SDK repositories, available debug probes, user projects and links to help you get started:
Explore a simpler way to work with MCUXpresso SDK, Zephyr and Matter projects. Learn more about our MCUXpresso Extension for VS Code
Something went wrong! Please try again.
The MCUXpresso SDK is inherently compatible with MCUXpresso for VS Code and also supports example projects for MCUXpresso IDE, IAR Embedded Workbench, Keil microcontroller development kit (MDK) and GCC with CMake + Kconfig. It includes production‑grade software with optional integrated real-time operating system (RTOS), enabling software technologies (stacks and middleware), reference software and more. Partner middleware and software can be integrated through custom west manifests.
The MCUXpresso SDK Developer component in the MCUXpresso Installer will download all required dependencies.
The NXP extension for VS Code allows you to add software repositories from four sources:
This section describes how to import the MCUXpresso SDK using the Remote Archive option:
Discover how to work with MCUXpresso SDK, partner middleware and flexible repository options.
Something went wrong! Please try again.
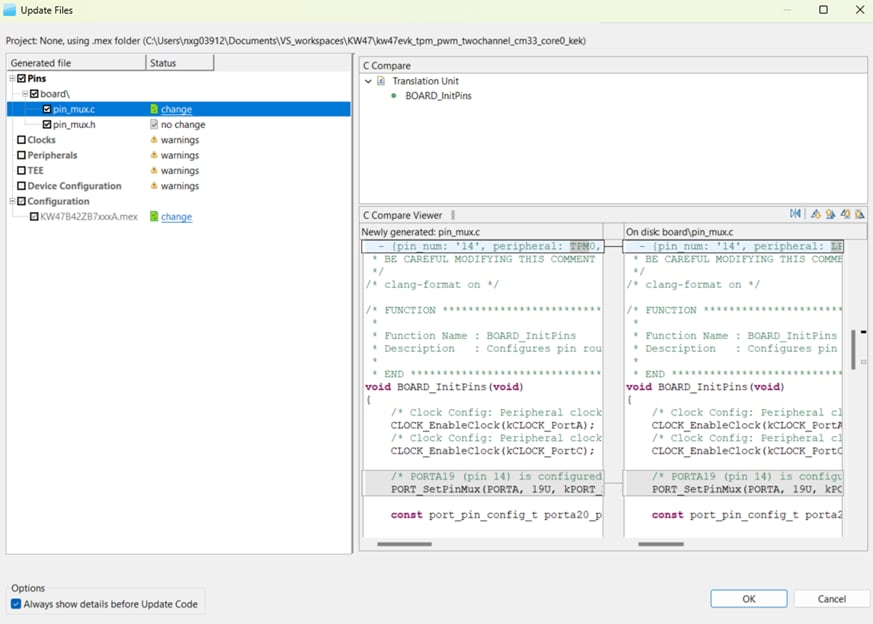
The MCUXpresso Config Tool is an integrated suite that provides pin, clock, peripheral and trusted environment execution/configuration tools to generate initialization C code for custom board support. it is integrated as a part of MCUXpresso for VS Code and as a separate tool if using a different IDE such as IAR or Keil.
Install it using our MCUXpresso Installer described above:
See how to configure pins, clocks, peripherals and trusted execution environments with the MCUXpresso Config Tool. Learn more about our Config Tool
Something went wrong! Please try again.
NXP provides two complementary tools for secure programming and device provisioning on MCU devices. Both are fully supported for development and production workflows:
Discover how the SEC Tool and SPSDK integrate into development and production environments. Learn more about our Secure Tools
Something went wrong! Please try again.
MCUxpresso for VS Code is recommended for new designs.
Still want to use a different toolchain?
To help you choose the right one, explore the MCUXpresso Suite of Software and Tools.
The MCUXpresso SDK includes support for other tools such as MCUXpresso IDE,IAR ,KEIL and command-line GCC.
Something went wrong! Please try again.
The following steps guide you through the wireless_uart demo application using MCUXpresso for VS Code IDE. But before you get started, you must download the Remote Archive SDK referenced in Section 2.3 of the Get Software step of this guide.
Be aware that it is necessary to work with the matching narrow band unit (NBU) image for the SDK version of the application you are working with. This means that when you download your SDK, prior to loading any wireless SDK example, update your NBU image as described in the following guide: Updating NBU for Wireless Examples.
Something went wrong! Please try again.
MCUXpresso IDE offers developers an easy-to-use, eclipse-based development environment for legacy NXP MCUs that are based on Arm® Cortex®-M cores. The preferred development environment is MCUxpresso for VSCode. However, MCUXpresso IDE remains fully supported for legacy products and SDKs that require MCUXpresso IDE. For those products that are not supported by MCUXpresso IDE, please refer to the SDK Documentation . Learn how to build and flash an application with MCUXpresso IDE .
Using a different toolchain?
This demo is also available for IAR and KEIL .Something went wrong! Please try again.
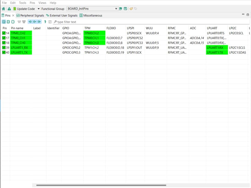
The following steps will guide you through the manipulation of a general-purpose input/output (GPIO). The example sets up a GPIO as an LED that toggles on board. Using the config tool, you will change the pin output so that the LED changes color.
Something went wrong! Please try again.
MCUXpresso IDE offers developers an easy-to-use, eclipse-based development environment for legacy NXP MCUs based on Arm® Cortex®-M cores. The preferred development environment is MCUxpresso for VSCode. However, MCUXpresso IDE remains fully supported for legacy products and SDKs that require MCUXpresso IDE. For those products that are not supported by MCUXpresso IDE, please refer to the SDK Documentation . Learn how tomodify a project using the Config Tools in MCUXpresso IDE .
Using a different toolchain?
This demo is also available for IAR and KEIL .Something went wrong! Please try again.
Check out each of the following sections to learn about the ecosystem provided to you for flexible protyping and development. In the video below, you will be introduced to the FRDM platform, the full-featured evaluation kit (EVK) and the compatible shields for extended capabilities. In addition, you will be guided through our Application Code Hub (ACH) portal where you will be provided numerous application examples through NXP's GitHub.
For quick prototyping platforms, we offer both the low-cost FRDM platform and the full-featured EVK.
FRDM Development Boards come with standard form factor and headers, easy access to MCU I/Os, on-board MCU-Link debugger and a USB-C cable. Our full-featured EVKs include extended I/O and interface access, extendable with WiFi and additional MCU-Link features.
There are also many compatible Click Board and/or Arduino shields. For those that are supported with an Open Cortex®-microcontroller software interface standard (CMSIS) Pack, examples may be available in the ACH. However, this is not the case if not many of them are easy to use via serial interface such as inter-integrated circuit (I2C), serial peripheral interface (SPI) or universal asynchronous receiver/transmitter (UART), for which we provide drivers with examples in the MCUXpresso SDK.
Something went wrong! Please try again.
The ACH further enhances our MCUXpresso Developer Experience by giving developers an interactive dashboard to quickly locate software. Explore the ACH today to discover additional details and the benefits of the new interactive Application Code Hub.
Software accessible from ACH is located in NXP’s GitHub repository where it can be easily accessed and cloned directly from that location.
Something went wrong! Please try again.
The following demo walks you through importing a project from ACH using a system based on the FRDM platform with a motor-control shield and a low-cost LCD. Although your evaluation board may differ from this system, the following steps can be replicated and used accordingly for all supported platforms.
Something went wrong! Please try again.
FreeMASTER is a user‑friendly, real‑time debug monitor and data visualization tool that enables runtime configuration and tuning of embedded software applications. It supports non‑intrusive monitoring of variables on a running system and can display multiple variables on oscilloscope‑like views, standard widgets (gauges, sliders and more) or in text form, offering simple‑to‑use data recorders.
MCUXpresso Installer provides the FreeMASTER component for easy download and update.
Optimize, tune and visualize your system in real time. Learn more about FreeMASTER.
Something went wrong! Please try again.
GUI Guider's drag-and-drop editor makes it easy to utilize the many features of the light and versatile graphics library (LVGL) such as widgets, animations and styles to create a GUI with minimal to no coding. It is a user-friendly GUI development tool from NXP that enables the rapid development of high-quality displays using the open-source LVGL.
MCUxpresso Installer offers the GUI Guider component that you can easily download and update.
Utilize LVGL widgets, animations and styles with zero coding needed. Learn more about GUI Guider
Something went wrong! Please try again.
MCUXpresso Installer (Recommended)
MCUXpresso for VS Code
MCUXpresso SDK
MCUXpresso Config Tool
MCUXpresso Secure Provisioning Tools
Alternative Tools
Build and Flash Application Using MCUXpresso for VS Code IDE
Build and Flash the Application with Alternative Toolchains
Modify an SDK Project Using the Config Tools on MCUXpresso for VS Code
Modify a Project Using Config Tools for Alternative Tools