1
Out of the Box2
Get Software3
Plug It In4
Build, LoadSign in to save your progress. Don't have an account? Create one.

Something went wrong! Please try again.
Something went wrong! Please try again.
Something went wrong! Please try again.
OpenSDA is a serial and debug adapter that is built into several NXP® evaluation boards. It provides a bridge between your computer (or other USB host) and the embedded target processor, which can be used for debugging, flash programming and serial communication, all over a simple USB cable.
The OpenSDA hardware consists of a circuit featuring a Kinetis® K2x microcontroller with an integrated USB controller. On the software side, it implements a mass storage device bootloader, which offers a quick and easy way to load OpenSDA applications such as flash programmers, run-control debug interfaces, serial to USB converters and more.
| Jumper | Setting | Description |
|---|---|---|
J22 |
1-2 | RESET switch is routed RST MCU |
Note:
for RevA ONLY:
R537 must be removed when the S32K148 EVB is powered only via USB/OPEN SDAUJA1132, R177 and R154 must be removed to swap signalsPTA29/FTM5_CH4/LPUART2_TX/LPSPI1_SIN_LS and PTA27/FTM5_CH2/LPSPI1_SOUT/LPUART0_TX_LS by external wires
Something went wrong! Please try again.
Something went wrong! Please try again.
| Component | S32K148 |
|---|---|
| Red LED | PTE21 |
| Blue LED | PTE23 |
| Green LED | PTE22 |
| Potentiometer | PTC28 |
| SW3 | PTC12 |
| SW4 | PTC13 |
| OpenSDA UART TX | PTC7 (LPUART1_TX) |
| OpenSDA UART RX | PTC6 (LPUART1_RX) |
| CAN TX | PTE5 (CAN0_TX) |
| CAN RX | PTE4 (CAN0_RX) |
| LIN1 TX | PTA3 (LPUART0_TX) |
| LIN1 RX | PTA2 (LPUART0_RX) |
| LIN2 TX | PTA9 (LPUART2_TX) |
| LIN2 RX | PTA8 (LPUART2_RX) |
| SBC_SCK | PTA28 (LPSPI1_SCK) |
| SBC_MISO | PTA29 (LPSPI1_SIN) |
| SBC_MOSI | PTA27 (LPSPI1_SOUT) |
| SBC_CS | PTA26 (LPSPI1_PCS0) |
Something went wrong! Please try again.
Something went wrong! Please try again.
Something went wrong! Please try again.
S32K144EVB performs better when using S32 Design Studio for Arm v1.3.
Note: Check the S32 Design Studio page for the latest version.
Download S32 DESIGN STUDIO IDESomething went wrong! Please try again.
S32K144EVB evaluation board performs better when using the FreeMASTER tool for run-time debugging.
You can also download and install the FreeMASTER Communication Driver (source code already included in example project).
Note: Check the FreeMASTER page for the latest version.
FREEMASTER ToolSomething went wrong! Please try again.
| Jumper | Setting | Description |
|---|---|---|
J7 |
1-2 | MCU VDD domain is connected to 3.3 V |
| 2-3 (Default) | MCU VDD domain is connected to 5 V | |
J8 |
1-2 (Default) | 5 V domain powered by 12 V power source |
| 2-3 | 5 V domain powered by USB micro connector | |
J12 |
1-2 (Default) | LIN leader option enabled for LIN1 |
J18 |
1-2 (Default) | VBAT(+12 V) is routed to the input of the 3V3 switching power supply |
| 2-3 | USB power (+5 V) is routed to the input of the 3V3 switching power supply | |
J19 |
1-2 (Default) | VDD is routed to VDD_MCU domain (remove in order to measure the MCU current) |
J21 |
1-2 (Default) | LIN leader option enabled for LIN2 |
J22 |
1-2 (Default) | Reset switch is routed to MCU reset line |
| 2-3 | Reset switch is routed to openSDA reset line |
Something went wrong! Please try again.
The S32K148-EVB evaluation board powers from a USB or external 12 V power supply.
USB power can be enabled with J8 (2-3) and J18 (2-3).
J24. Debug is done using OpenSDA through J24.
When powered using the USB, LED D10 should light green and LEDs DS2 and DS3 light orange.
Note: Once the board is recognized, it should appear as a mass storage device in your PC with the name S32K148EVB.
Something went wrong! Please try again.


Note: Learn more about OpenSDA in Projects and Tutorials.
Something went wrong! Please try again.
The FreeMASTER JumpStart project will be automatically downloaded from NXP Semiconductors once the FreeMASTER application detects the web address stored as a TSA active content in the flash.
Something went wrong! Please try again.
The FreeMASTER JumpStart project description:
Note: Learn more about the FreeMASTER JumpStart features at Projects and Tutorials.
Something went wrong! Please try again.
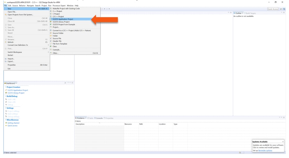
Launch the S32 Design Studio for Arm® and select a default workspace or specify a new one. Then click OK
Note: Uncheck the box Use this as default and do not ask again.
Create a project name. Select the project type in the executable or library folder. Then click Next.
You can select for project type from inside executable or library folder.
Something went wrong! Please try again.
To debug your project with OpenSDA, your must first select OpenSDA.
Note: Learn more about the debugging basics at Projects and Tutorials.
Something went wrong! Please try again.
Something went wrong! Please try again.
Kickstart your RTD journey with these handy examples. We've rounded up some of the most common use cases to get you inspired and moving forward.
Users can copy the path directly into their window once the RTD is downloaded.
C:\NXP\S32DS.3.6.1\S32DS\software\PlatformSDK_S32K1_S32M24\RTD\Adc_TS_T40D2M30I0R0\examples\S32DS\S32K1\Adc_example_S32K148C:\NXP\S32DS.3.6.1\S32DS\software\PlatformSDK_S32K1_S32M24\RTD\Adc_TS_T40D2M30I0R0\examples\S32DS\S32K1\Adc_Pdb_Ip_example_S32K148C:\NXP\S32DS.3.6.1\S32DS\software\PlatformSDK_S32K1_S32M24\RTD\Can_43_FLEXCAN_TS_T40D2M30I0R0\examples\S32DS\S32K1\Can_example_S32K148C:\NXP\S32DS.3.6.1\S32DS\software\PlatformSDK_S32K1_S32M24\RTD\Can_43_FLEXCAN_TS_T40D2M30I0R0\examples\S32DS\S32K1\FlexCAN_Ip_example_S32K148C:\NXP\S32DS.3.6.1\S32DS\software\PlatformSDK_S32K1_S32M24\RTD\Crc_TS_T40D2M30I0R0\examples\S32DS\S32K1\Crc_Example_S32K148C:\NXP\S32DS.3.6.1\S32DS\software\PlatformSDK_S32K1_S32M24\RTD\Crc_TS_T40D2M30I0R0\examples\S32DS\S32K1\Crc_Ip_Example_S32K148C:\NXP\S32DS.3.6.1\S32DS\software\PlatformSDK_S32K1_S32M24\RTD\Dio_TS_T40D2M30I0R0\examples\S32DS\S32K1\Dio_Example_S32K148C:\NXP\S32DS.3.6.1\S32DS\software\PlatformSDK_S32K1_S32M24\RTD\Dio_TS_T40D2M30I0R0\examples\S32DS\S32K1\Gpio_Dio_Ip_Example_S32K148C:\NXP\S32DS.3.6.1\S32DS\software\PlatformSDK_S32K1_S32M24\RTD\Eep_TS_T40D2M30I0R0\examples\S32DS\S32K1\Eep_Example_S32K148C:\NXP\S32DS.3.6.1\S32DS\software\PlatformSDK_S32K1_S32M24\RTD\Eep_TS_T40D2M30I0R0\examples\S32DS\S32K1\Ftfc_Eep_Ip_Example_S32K148C:\NXP\S32DS.3.6.1\S32DS\software\PlatformSDK_S32K1_S32M24\RTD\Eth_43_ENET_TS_T40D2M30I0R0\examples\S32DS\S32K1\Enet_Ip_InternalLoopback_S32K148C:\NXP\S32DS.3.6.1\S32DS\software\PlatformSDK_S32K1_S32M24\RTD\Eth_43_ENET_TS_T40D2M30I0R0\examples\S32DS\S32K1\Eth_InternalLoopback_S32K148C:\NXP\S32DS.3.6.1\S32DS\software\PlatformSDK_S32K1_S32M24\RTD\Fee_TS_T40D2M30I0R0\examples\S32DS\S32K1\Fee_Example_S32K148C:\NXP\S32DS.3.6.1\S32DS\software\PlatformSDK_S32K1_S32M24\RTD\Fls_TS_T40D2M30I0R0\examples\S32DS\S32K1\Fls_Example_S32K148C:\NXP\S32DS.3.6.1\S32DS\software\PlatformSDK_S32K1_S32M24\RTD\Fls_TS_T40D2M30I0R0\examples\S32DS\S32K1\Ftfc_Ip_Example_S32K148C:\NXP\S32DS.3.6.1\S32DS\software\PlatformSDK_S32K1_S32M24\RTD\Fls_TS_T40D2M30I0R0\examples\S32DS\S32K1\Qspi_Ip_Example_S32K148C:\NXP\S32DS.3.6.1\S32DS\software\PlatformSDK_S32K1_S32M24\RTD\Gpt_TS_T40D2M30I0R0\examples\S32DS\S32K1\Ftm_Gpt_Example_S32K148C:\NXP\S32DS.3.6.1\S32DS\software\PlatformSDK_S32K1_S32M24\RTD\Gpt_TS_T40D2M30I0R0\examples\S32DS\S32K1\Gpt_example_S32K148C:\NXP\S32DS.3.6.1\S32DS\software\PlatformSDK_S32K1_S32M24\RTD\Gpt_TS_T40D2M30I0R0\examples\S32DS\S32K1\Lpit_Gpt_Example_S32K148C:\NXP\S32DS.3.6.1\S32DS\software\PlatformSDK_S32K1_S32M24\RTD\I2c_TS_T40D2M30I0R0\examples\S32DS\S32K1\I2c_Example_S32K148C:\NXP\S32DS.3.6.1\S32DS\software\PlatformSDK_S32K1_S32M24\RTD\I2c_TS_T40D2M30I0R0\examples\S32DS\S32K1\I2c_Ip_Example_S32K148C:\NXP\S32DS.3.6.1\S32DS\software\PlatformSDK_S32K1_S32M24\RTD\I2s_TS_T40D2M30I0R0\examples\S32DS\S32K1\Flexio_to_Sai_Ip_example_S32K148C:\NXP\S32DS.3.6.1\S32DS\software\PlatformSDK_S32K1_S32M24\RTD\I2s_TS_T40D2M30I0R0\examples\S32DS\S32K1\I2s_Flexio_to_Sai_example_S32K148C:\NXP\S32DS.3.6.1\S32DS\software\PlatformSDK_S32K1_S32M24\RTD\I2s_TS_T40D2M30I0R0\examples\S32DS\S32K1\I2s_Sai_to_Flexio_example_S32K148C:\NXP\S32DS.3.6.1\S32DS\software\PlatformSDK_S32K1_S32M24\RTD\I2s_TS_T40D2M30I0R0\examples\S32DS\S32K1\Sai_to_Flexio_Ip_example_S32K148C:\NXP\S32DS.3.6.1\S32DS\software\PlatformSDK_S32K1_S32M24\RTD\Icu_TS_T40D2M30I0R0\examples\S32DS\S32K1\Ftm_Icu_Ip_BlinkLed_S32K148C:\NXP\S32DS.3.6.1\S32DS\software\PlatformSDK_S32K1_S32M24\RTD\Icu_TS_T40D2M30I0R0\examples\S32DS\S32K1\Icu_BlinkLed_S32K148C:\NXP\S32DS.3.6.1\S32DS\software\PlatformSDK_S32K1_S32M24\RTD\Icu_TS_T40D2M30I0R0\examples\S32DS\S32K1\Port_Ci_Icu_Ip_BlinkLed_S32K148C:\NXP\S32DS.3.6.1\S32DS\software\PlatformSDK_S32K1_S32M24\RTD\Lin_43_LPUART_FLEXIO_TS_T40D2M30I0R0\examples\S32DS\S32K1\Lin_Flexio_MasterFrameTransfer_S32K148C:\NXP\S32DS.3.6.1\S32DS\software\PlatformSDK_S32K1_S32M24\RTD\Lin_43_LPUART_FLEXIO_TS_T40D2M30I0R0\examples\S32DS\S32K1\Lin_Ip_FrameTransfer_S32K148C:\NXP\S32DS.3.6.1\S32DS\software\PlatformSDK_S32K1_S32M24\RTD\Lin_43_LPUART_FLEXIO_TS_T40D2M30I0R0\examples\S32DS\S32K1\Lin_Lpuart_MasterFrameTransfer_S32K148C:\NXP\S32DS.3.6.1\S32DS\software\PlatformSDK_S32K1_S32M24\RTD\Mcl_TS_T40D2M30I0R0\examples\S32DS\S32K1\Dma_Ip_DmaTransfer_S32K148C:\NXP\S32DS.3.6.1\S32DS\software\PlatformSDK_S32K1_S32M24\RTD\Mcl_TS_T40D2M30I0R0\examples\S32DS\S32K1\Mcl_DmaTransfer_S32K148C:\NXP\S32DS.3.6.1\S32DS\software\PlatformSDK_S32K1_S32M24\RTD\Mcu_TS_T40D2M30I0R0\examples\S32DS\S32K1\Clock_Ip_Example_S32K148C:\NXP\S32DS.3.6.1\S32DS\software\PlatformSDK_S32K1_S32M24\RTD\Mcu_TS_T40D2M30I0R0\examples\S32DS\S32K1\Mcu_Example_S32K148C:\NXP\S32DS.3.6.1\S32DS\software\PlatformSDK_S32K1_S32M24\RTD\Mcu_TS_T40D2M30I0R0\examples\S32DS\S32K1\Power_Ip_Example_S32K148C:\NXP\S32DS.3.6.1\S32DS\software\PlatformSDK_S32K1_S32M24\RTD\Ocu_TS_T40D2M30I0R0\examples\S32DS\S32K1\Ftm_Ocu_Ip_Example_S32K148C:\NXP\S32DS.3.6.1\S32DS\software\PlatformSDK_S32K1_S32M24\RTD\Ocu_TS_T40D2M30I0R0\examples\S32DS\S32K1\Ocu_Example_S32K148C:\NXP\S32DS.3.6.1\S32DS\software\PlatformSDK_S32K1_S32M24\RTD\Platform_TS_T40D2M30I0R0\examples\S32DS\S32K1\Mpu_Ip_Example_S32K148C:\NXP\S32DS.3.6.1\S32DS\software\PlatformSDK_S32K1_S32M24\RTD\Platform_TS_T40D2M30I0R0\examples\S32DS\S32K1\Platform_Mpu_Hld_Example_S32K148C:\NXP\S32DS.3.6.1\S32DS\software\PlatformSDK_S32K1_S32M24\RTD\Port_TS_T40D2M30I0R0\examples\S32DS\S32K1\Port_Ci_Port_Ip_Example_S32K148C:\NXP\S32DS.3.6.1\S32DS\software\PlatformSDK_S32K1_S32M24\RTD\Port_TS_T40D2M30I0R0\examples\S32DS\S32K1\Port_Example_S32K148C:\NXP\S32DS.3.6.1\S32DS\software\PlatformSDK_S32K1_S32M24\RTD\Pwm_TS_T40D2M30I0R0\examples\S32DS\S32K1\Ftm_Pwm_Ip_Example_S32K148C:\NXP\S32DS.3.6.1\S32DS\software\PlatformSDK_S32K1_S32M24\RTD\Pwm_TS_T40D2M30I0R0\examples\S32DS\S32K1\Pwm_example_S32K148C:\NXP\S32DS.3.6.1\S32DS\software\PlatformSDK_S32K1_S32M24\RTD\Qdec_TS_T40D2M30I0R0\examples\S32DS\S32K1\Ftm_Qdec_Ip_Example_S32K148C:\NXP\S32DS.3.6.1\S32DS\software\PlatformSDK_S32K1_S32M24\RTD\Qdec_TS_T40D2M30I0R0\examples\S32DS\S32K1\Qdec_Example_S32K148C:\NXP\S32DS.3.6.1\S32DS\software\PlatformSDK_S32K1_S32M24\RTD\Rm_TS_T40D2M30I0R0\examples\S32DS\S32K1\Rm_DMAMUX_Example_S32K148C:\NXP\S32DS.3.6.1\S32DS\software\PlatformSDK_S32K1_S32M24\RTD\Spi_TS_T40D2M30I0R0\examples\S32DS\S32K1\Lpspi_Flexio_Ip_Transfer_S32K148C:\NXP\S32DS.3.6.1\S32DS\software\PlatformSDK_S32K1_S32M24\RTD\Spi_TS_T40D2M30I0R0\examples\S32DS\S32K1\Lpspi_Ip_HalfDuplexTransfer_S32K148C:\NXP\S32DS.3.6.1\S32DS\software\PlatformSDK_S32K1_S32M24\RTD\Spi_TS_T40D2M30I0R0\examples\S32DS\S32K1\Spi_HalfDuplexTransfer_S32K148C:\NXP\S32DS.3.6.1\S32DS\software\PlatformSDK_S32K1_S32M24\RTD\Spi_TS_T40D2M30I0R0\examples\S32DS\S32K1\Spi_Transfer_S32K148C:\NXP\S32DS.3.6.1\S32DS\software\PlatformSDK_S32K1_S32M24\RTD\Uart_TS_T40D2M30I0R0\examples\S32DS\S32K1\LpuartFlexio_Uart_Ip_Example_S32K148C:\NXP\S32DS.3.6.1\S32DS\software\PlatformSDK_S32K1_S32M24\RTD\Uart_TS_T40D2M30I0R0\examples\S32DS\S32K1\Uart_Example_S32K148C:\NXP\S32DS.3.6.1\S32DS\software\PlatformSDK_S32K1_S32M24\RTD\Wdg_TS_T40D2M30I0R0\examples\S32DS\S32K1\Wdg_Example_S32K148C:\NXP\S32DS.3.6.1\S32DS\software\PlatformSDK_S32K1_S32M24\RTD\Wdg_TS_T40D2M30I0R0\examples\S32DS\S32K1\Wdog_Ewm_Ip_Example_S32K148
The S32 Design Studio IDE includes a software development kit (SDK) for quickly developing applications on S32K1xx devices.
Note: If run correctly, the LED should start blinking red and green.
The complete documentation of the SDK can be found in:
C:\NXP\S32DS_ARM_v2018.R1\S32DS\S32SDK_S32K14x_EAR_0.8.6\doc\Start_here.htmlCheck Enabling Technologies: Hands-On Workshop: S32 SDK for S32K for more information about the use of the SDK.
Debug configuration is only required once. Subsequent starting of debugger does not require these steps.
There are three options for starting the debugger:

Note: This method currently selects the desktop target (project.elf) and gives an error. Do not use until this is changed.
Recommended: Cpck the down arrow on the bug icon and select _debug.elf target
Step, Run, Suspend and Resume
Step Into (F5)
Step Over (F6)
Step Return (F7)
Run
Suspend
Resume (F8)
Click the Variables tab.
To enter different values, click in the Value field.
To see CPU registers, click the Registers tab. To enter different values, click in the Value field.
"Click on a value to allow typing in a different value."
To see peripheral registers, click the EmbSys Registers tab.
Click the plus icon + for Add Memory Monitor then select the base address to start at 40000000
Click the Memory tab.
Add Breakpoint by pointing and clicking.
Note: The blue dot represents the debugger breakpoint.
To reset the program counter, click the red icon for Terminate (Ctrl+F2).
OpenSDA is an open-standard serial and debug adapter. It bridges serial and debug communications between a USB host and an embedded target processor. OpenSDA software includes a flash-resident USB mass-storage device (MSD) bootloader and a collection of OpenSDA applications.
S32K148 EVB comes with the MSD Flash Programmer + Debug OpenSDA application preinstalled.
Follow these instructions to run the OpenSDA Bootloader and update or change the installed OpenSDA application.
| Enter OpenSDA Bootloader Mode | Load an OpenSDA Application |
|---|---|
A removable drive should now be visible in the host file system with a volume label of BOOTLOADER. You are now in OpenSDA bootloader mode. |
You are now running the latest version of the MSD flash programmer. Use this same procedure to load other OpenSDA applications. |
Note: Follow the “Load an OpenSDA Application” instructions to update the MSD Flash Programmer on your S32K148EVB to the latest version.
The MSD flash programmer + Debug is a composite USB application that provides a virtual serial port, a debug interface and an easy and convenient way to program applications into the S32K MCU. It emulates a FAT16 file system, appearing as a removable drive in the host file system with a volume label of S32K148EVB.
Raw binary and Motorola S-record files that are copied to the drive are programmed directly into the flash of the S32K148 and executed automatically. The virtual serial port enumerates as a standard serial port device that can be opened with standard serial terminal applications.
| Using the MSD Flash Programmer | Using the Virtual Serial Port |
|---|---|
The new application should now be running on the S32K148EVB. Starting with v1.03 of the MSD Flash Programmer, you can program repeatedly without the need to unplug and reattach the USB cable before reprogramming. Drag one of the |
|
Note:
Flash programming with the MSD Flash Programmer is currently only supported on Windows operating systems. However, the virtual serial port has been successfully tested on Windows, Linux and Mac operating systems.
Refer to the OpenSDA User's Guide for a description of a known Windows issue when disconnecting a virtual serial port while the COM port is in use.
The S32K148 evaluation board is the only member of its family able to use Ethernet and QuadSPI. However, these interfaces are mutually exclusive so only one of them can be used at a time. In order to use either Ethernet or QuadSPI, you must follow a specific resistor configuration. The default configuration of the board is to be used for Ethernet communication.
Different from the rest of the devices on the S32K1xx family, the S32K148 has the ENET module, which offers the possibility to use Ethernet communication protocol. This enables this device for applications such as small Gateway (LIN-CAN-ETHERNET) or Audio Amplifier.
The software development kit (SDK) for the S32K1xx devices offers a middleware Ethernet stack (LwIP), that allows the user to develop applications faster.
There is no Ethernet PHY on the board. In order to use ENET, you must get S32K148EVB-KIT, including both S32K148EVB-Q176 with ADTJA1101-RMII Ethernet Adapter in order to use ENET, as there is no Ethernet PHY on the board.
The TCP/IP ENET example is available in the S32K1xx SDK only in version EAR 0.8.6 and higher.
In order to get the example working, you need:
Before trying the example, change the IP of your computer to a static IP address. To do this, go to the network adapter settings of the computer, right click the local area network and select Properties.
Select the option Internet Protocol Version 4 (TCP/IPv4) and click Properties.
The SDK example assigns an IP value of 192.168.0.200 to the S32K148.
The computer must have an IP in the same network. Fill out the values and click OK.
Once the PC setup is done, import the SDK example into the S32DS.
Go to File → Create new project from example option:
Compile the example and download it to the S32K148 EVB with the ADTJA1101-RMII connected.
The media converter should also be connected between the board and the computer:
Once you have everything connected, run the example. It should not have any issue. There are two ways to verify that the example is correctly running:
Ping the board. using the windows command of the windows console
Use the command ping 192.168.0.200 and the board should answer:
Use the SocketTest program to echo the board at a TCP level
Open the SocketTest (or the TCP client program you are using), using IP address: 192.168.0.200 and Port: 7.
The connection should be established without any issue.
Once the computer is connected with the S32K148, you can send any message and the S32K148 will make an echo of anything you send.
The S32K148 evaluation board is the only member it's family able to use Ethernet and QuadSPI.
However, these interfaces are mutually exclusive so only one of them can be used at a time. In order to use either Ethernet or QuadSPI, you must follow a specific resistor configuration.
The default configuration of the board is for Ethernet.
Different from the rest of the devices on the S32K1xx family, the S32K148 has the QuadSPI module, which offers the possibility to communicate with external devices (mostly memories) that allow QuadSPI protocol.
The S32K148 EVB has a MX25L6433F external memory mounted on the board.
The software development kit (SDK) for the S32K1xx devices offers an example for communicating with the external memory mounted on the board. Just run it and start testing the module.
Connect with other engineers and get expert advice on designing with the S32K148EVB on one of our community sites.
Get to Know the Evaluation Board
Understanding the Header/Pinout
Understanding the CAN/LIN Connectors
Understanding the USB/OpenSDA
Understanding the JTAG Debug Connector
Understanding the HMI Mapping
Download the Quick Start Package
Download the JumpStart Firmware
Get the Integrated Development Environment (IDE)
Get the Run-Time Debugging Tool
Communicate with Debugger
JumpStart Project Download
JumpStart Project Loaded
Import and Debug the Project to IDE
Set Up Debug Configuration
Optional Debugging With P&E