1
Out of the Box2
Get Software3
Plug It In4
Build, Run5
DebugSign in to save your progress. Don't have an account? Create one.

Something went wrong! Please try again.
SW2 and SW3) and two touch electrodesSomething went wrong! Please try again.
| Jumper | Configuration | Description |
|---|---|---|
J104 |
1-2 2-3 (Default) |
Reset signal to OpenSDA, use to enter into OpenSDA Bootloader mode. Reset signal direct to the MCU, use to reset S32K146EVB-Q144. |
J107 |
1-2 2-3 (Default) |
S32K146EVB-Q144 powered by 12 V power source. S32K146EVB-Q144 powered by USB micro connector. |
J10 |
1-2 2-3 (Default) |
VDD voltage is connected to 3.3 V. VDD voltage is connected to 5 V. |
Something went wrong! Please try again.
| Component | S32K146EVB-Q144 |
|---|---|
| Red LED | PTD15 (FTM0 CH0) |
| Blue LED | PTD0 (FTM0 CH2) |
| Green LED | PTD16 (FTM0 CH1) |
| Potentiometer | PTC14 (ADC0_SE12) |
| SW2 | PTC12 |
| SW3 | PTC13 |
| OpenSDA UART TX | PTC7 (LPUART1_TX) |
| OpenSDA UART RX | PTC6 (LPUART1_RX) |
| CAN TX | PTE5 (CAN0_TX) |
| CAN RX | PTE4 (CAN0_RX) |
| LIN TX | PTD7 (LPUART2_TX) |
| LIN RX | PTD6 (LPUART2_RX) |
| SBC_SCK | PTB14 (LPSPI1_SCK) |
| SBC_MISO | PTB15 (LPSPI1_SIN) |
| SBC_MOSI | PTB16 (LPSPI1_SOUT) |
| SBC_CS | PTB17 (LPSPI1_PCS3) |
Something went wrong! Please try again.
The S32 Design Studio for Arm® is a complimentary Integrated Development Environment (IDE) for automotive and ultra-reliable Arm-based microcontrollers that enables editing, compiling and debugging of designs.
DOWNLOAD S32DS FOR ARMSomething went wrong! Please try again.
S32K146EVB-Q144 evaluation board performs better when using the FreeMASTER tool for run-time debugging. You can also download and install the FreeMASTER Communication Driver (source code already included in the example project).
Note: Check the FreeMASTER page for the latest version.
DOWNLOAD FREEMASTER TOOLSomething went wrong! Please try again.
J107
J7D2 and D3 should light green
Something went wrong! Please try again.
Download the S32K146EVB_OOBE_FreeMASTER_Firmware.srec from Software and Tools tab . Then drag and drop the downloaded image file into your S32K146EVB-Q144 disk that is listed in your PC window.
Something went wrong! Please try again.
Open the FreeMASTER application on your PC. You should see Welcome page:
Setup communication port to “opensda” and speed to 115200 b/s:
Setup communication manualy:
“Project → Options → Comm"
Setup communication automatically:
“Tools → Connection Wizard”
Something went wrong! Please try again.
Once the FreeMASTER application detects the web address stored as an TSA active content in the flash memory of the S32K146EVB-Q144 MCU, the download of the FreeMASTER project from NXP Semiconductors will be initiated.
Something went wrong! Please try again.
The FreeMASTER JumpStart project description:
Something went wrong! Please try again.
Display main project panel,
“Project → View → Project Tree“..
Display real-time oscilloscope graph examples such as
“Potentiometer“ or “Touch Sense Electrodes“.
Something went wrong! Please try again.
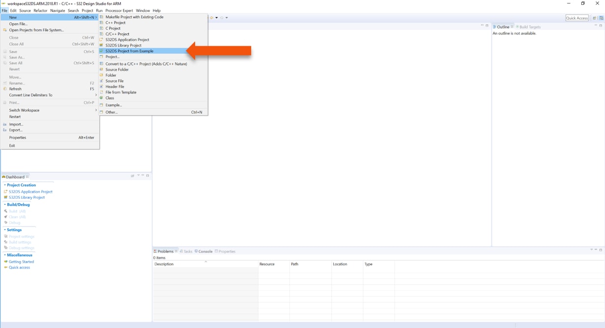
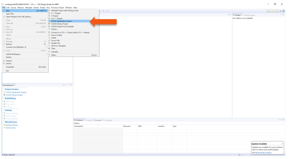
To create a new project for first time at Eclipse Launcher, please follow the following steps:
Something went wrong! Please try again.
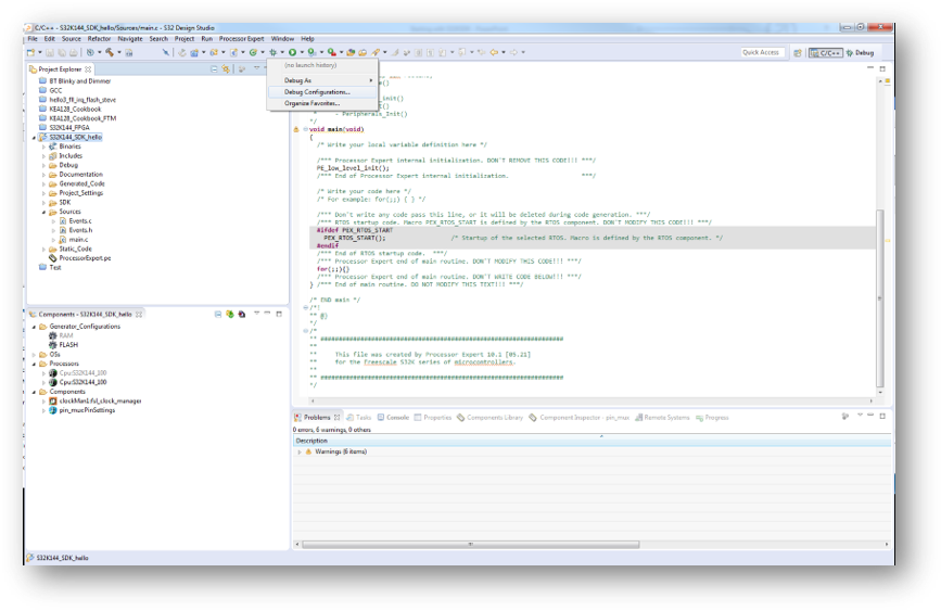
To Debug your project with OpenSDA, it is necessary to select the OpenSDA in the Debug Configuration.
Something went wrong! Please try again.
The S32 Design Studio IDE already includes the Software Development Kit for quickly develop applications on S32K1xx devices.
The complete documentation of the SDK can be found in:
C:\NXP\S32DS_ARM_v2018.R1\S32DS\S32SDK_S32K14x_EAR_0.8.6\doc\Start_here.htmlFor more information about the use of the SDK go click on the following link for an SDK training.
Something went wrong! Please try again.
Debug configuration is only required once. Subsequent starting of debugger does not require those steps.
Three options to start debugger:
Note: This method currently selects the desktop target (project.elf) and gives an error. Do not use until this is changed.
Something went wrong! Please try again.
Something went wrong! Please try again.
Something went wrong! Please try again.
Something went wrong! Please try again.
Something went wrong! Please try again.
Add Breakpoint: Point and Click.
Something went wrong! Please try again.
How to reset and terminate debug session:
Something went wrong! Please try again.
Something went wrong! Please try again.
OpenSDA is an open-standard serial and debug adapter. It bridges serial and debug communications between a USB host and an embedded target processor. OpenSDA software includes a flash-resident USB mass-storage device (MSD) bootloader and a collection of Firmware Apps. S32K146EVB-Q144 EVB comes with the MSD Flash Programmer OpenSDA Application preinstalled. Follow these instructions to run the OpenSDA Bootloader and update or change the installed OpenSDA Application.
| Enter OpenSDA Bootloader Mode | Load an OpenSDA Application |
|---|---|
A removable drive should now be visible in the host file system with a volume label of BOOTLOADER Important Note: Follow the “Load an OpenSDA Application” instructions to update the MSD Flash Programmer on your S32K146EVB-Q144 to the latest version. |
You are now running the latest version of the MSD flash programmer. Use this same procedure to load other Firmware Apps. |
The MSD Flash Programmer is a composite USB application that provides a virtual serial port and an easy and convenient way to program applications into the S32K146 MCU. It emulates a FAT16 file system, appearing as a removable drive in the host file system with a volume label of S32K146EVB-Q144.
Raw binary and Motorola S-record files that are copied to the drive are programmed directly into the flash of the S32K146 and executed automatically. The virtual serial port enumerates as a standard serial port device that can be opened with standard serial terminal applications.
| Using the MSD Flash Programmer | Using the Virtual Serial Port |
|---|---|
The new application should now be running on the S32K146 EVB. Starting with v1.03 of the MSD Flash Programmer, you can program repeatedly without the need to unplug and reattach the USB cable before reprogramming. Drag one of the Note: Flash programming with the MSD Flash Programmer is currently only supported on Windows operating systems. However, the virtual serial port has been successfully tested on Windows, Linux and Mac operating systems. |
Note: Refer to the OpenSDA User's Guide for a description of a known Windows issue when disconnecting a virtual serial port while the COM port is in use |
S32K1xx MCU Family - Data Sheet
S32K1xx MCU Family - Reference Manual
S32K1xx MCU Family - Functional Safety Documentation (requires access to the SafeAssure NDA group)
Connect with other engineers and get expert advice on designing with the S32K146EVB-Q144 on one of our community sites.
Get to Know the S32K146EVB-Q144 Evaluation Board for General Purpose
S32K146EVB-Q144 Evaluation Board Features
Jumper Settings
HMI Mapping
Flash the Out-of-Box Demo
Communicate with Run-Time Debugger
FreeMASTER JumpStart Project Download
FreeMASTER JumpStart Project Loaded
FreeMASTER JumpStart
Create a New Project in S32 Design Studio
OpenSDA Configuration
Create an Example from SDK