1
Plug It In2
Get Software3
Build, Run4
CreateSign in to save your progress. Don't have an account? Create one.

Let's take your FRDM-KV11Z for a test drive! Please follow the detailed actions list below.

Something went wrong! Please try again.
Your FRDM-KV11Z comes loaded with a demonstration project called "frdmkv11z_bubble.bin". The RGB LED will illuminate one color when tilt on one axis and another when tilted on the other. This project was compiled from the demo projects available in the MCUXpresso SDK.
Something went wrong! Please try again.
The software and tools installation are detailed in the steps below.
The MCUXpresso SDK is complimentary and includes full source code under a permissive open source license for all hardware abstraction and peripheral driver software. Learn about SDK.
Click below to download a preconfigured SDK release for the FRDM-KV11Z.
You can also use the online SDK Builder to create a custom SDK package for the FRDM-KV11Z using the SDK Builder.
Something went wrong! Please try again.
NXP offers a complimentary toolchain called MCUXpresso IDE.
Want to use a different toolchain?
No problem! The MCUXpresso SDK includes support for other tools such as IAR , Keil and command-line GCC .
Something went wrong! Please try again.
The MCUXpresso Config Tools is an integrated suite of configuration tools that guides users in creating new MCUXpresso SDK projects, and also provides pin and clock tools to generate initialization C code for custom board support.
Something went wrong! Please try again.
Many of the example applications output data over the MCU UART so you'll want to make sure that the driver for the board's virtual COM port is installed. Before you run the driver installer, you must have the board plugged in to your PC.
With the serial port driver installed, run your favorite terminal application to view the serial output from the MCU's UART. Configure the terminal to 115,200 baud rate, 8 data bits, no parity, and 1 stop bit. To determine the port number of the FRDM-KV11Z's virtual COM port, open the device manager and look under the "Ports" group.
Not sure how to use a terminal application? Try one of these tutorials: Tera Term Tutorial, PuTTY Tutorial.
Something went wrong! Please try again.
Please follow the steps below to Build and Run SDK Demos on the FRDM-KV11Z.
The MCUXpresso SDK comes with a long list of example applications code. To see what's available, browse
to the SDK boards folder of your SDK installation and select your board, the FRDM-KV11Z:
<sdk_install_directory>/boards/frdmkv11z.
To learn more about specific example code, open the readme.txt file in an example's directory.
Something went wrong! Please try again.
If one or more of the demo applications or driver examples sounds interesting, you're probably wanting to know how you can build and debug yourself. The Getting Started with MCUXpresso SDK guide provides easy, step-by-step instructions on how to configure, build, and debug demos for all toolchains supported by the SDK.
Use the guide below to learn how to open, build and debug an example application using the MCUXpresso IDE.
The following steps will guide you through opening the hello_world example.
The following steps will guide you through opening the hello_world application. These steps may change slightly for other example applications as some of these applications may have additional layers of folders in their path.
If not already done, open the desired example application workspace. Most example application workspace files can be located using the following path:
<install_dir>/boards/<sdk_board_name>/<example_type>/<application_name>/iar
Using the hello_world demo as an example, the path is:
<install_dir>/boards/frdmkv11z/demo_apps/hello_world/iar
The FRDM-KV11Z board comes loaded with the P&E bootloader and OpenSDA debug interface from the factory. If you have changed the debug OpenSDA application on your board, visit OpenSDA for information on updating or restoring your board to the factory state.
After the MDK tools are installed, Cortex® Microcontroller Software Interface Standard (CMSIS) device packs must be installed to fully support the device from a debug perspective. These packs include things such as memory map information, register definitions and flash programming algorithms. Follow these steps to install the appropriate CMSIS pack.
The following steps will guide you through opening the hello_world application. These steps may change slightly for other example applications as some of these applications may have additional layers of folders in their path.
If not already done, open the desired demo application workspace in:
<install_dir>/boards/<sdk_board_name>/<example_type>/<application_name>/mdk
The workspace file is named <application_name>.uvmpw, so for this specific example, the actual path is:
<install_dir>/boards/frdmk82f/demo_apps/hello_world/iar/hello_world.uvmpw
The FRDM-KV11Z board comes loaded with the P&E bootloader and OpenSDA debug interface from the factory. If you have changed the debug OpenSDA application on your board, visit OpenSDA for information on updating or restoring your board to the factory state.
This section contains the steps to install the necessary components required to build and run a KSDK demo application with the Arm GCC Toolchain, as supported by the Kinetis SDK. There are many ways to use Arm GCC tools, but this example focuses on a Windows environment. Though not discussed here, GCC tools can also be used with both Linux OS and Mac OSX.
Download and run the installer from Arm GNU Toolchain . This is the actual toolchain (i.e., compiler, linker, etc.). The GCC Toolchain should correspond to the latest supported version, as described in the Kinetis SDK Release Notes.
The Minimalist GNU for Windows (MinGW) development tools provide a set of tools that are not dependent on third party C-Runtime DLLs (such as Cygwin). The build environment used by the KSDK does not utilize the MinGW build tools, but does leverage the base install of both MinGW and MSYS. MSYS provides a basic shell with a Unix-like interface and tools.
Note: The installation path cannot contain any spaces.
Add the appropriate item to the Windows operating system Path environment variable. It can be found under "Control Panel → System and Security → System → Advanced System Settings" in the "Environment Variables..." section. The path is:
<mingw_install_dir>\bin
Assuming the default installation path, C:\MinGW, an example is shown below. If the path is not set correctly, the toolchain does not work
Note: If you have "C:\MinGW\msys\x.x\bin" in your PATH variable (as required by KSDK 1.0.0), remove it to ensure that the new GCC build system works correctly.
Create a new system environment variable and name it ARMGCC_DIR. The value of this variable should point to the Arm GCC Embedded Toolchain installation path, which, for this example, is:
C:\Program Files (x86)\GNU Tools Arm Embedded\4.9 2015q3
Reference the installation folder of the GNU Arm GCC Embedded tools for the exact path name of your installation
To build an example application, follow these steps.
Change the directory to the example application project directory, which has a path like this:
<install_dir>/boards/<board_name>/<example_type>/<application_name>/armgcc
For this guide, the exact path is:
<install_dir>/boards/frdmk82f/demo_apps/hello_world/armgcc
The GCC tools require a J-Link debug interface. To update the OpenSDA firmware on your board to the latest J-Link app, visit OpenSDA. After installing the J-Link OpenSDA application, download the J-Link driver and software package from Segger Downloads .
Change to the directory that contains the demo application output. The output can be found in using one of these paths, depending on the build target selected:
<install_dir>/<example_type>/<application_name>/armgcc/debug
<install_dir>/<example_type>/<application_name>/armgcc/release
For this example, the path is:
<install_dir>/boards/frdmk82f/demo_apps/hello_world/armgcc/debug
Something went wrong! Please try again.
Option A: Use the MCUXpresso IDE to clone an example project.
Option B: Use the MCUXpresso Config Tool to clone an existing MCUXpresso SDK example for use with third party IDEs.
To clone an existing demo app or driver example for use with a third-party IDE use MCUXpresso Config Tools.
Note: This procedure for the two projects mc_pmsm and mc_bldc does not compile due to the library files not being copied with the project.
For clones of the project mc_pmsm open the project option:
Add the following include directories into the list under the Preprocessor Tab
C:\NXP\SDK_2.2_FRDM-KV11Z\middleware\rtcesl_4.3\CM0_RTCESL_4.3_IAR\GFLIB\Include\C:\NXP\SDK_2.2_FRDM-KV11Z\middleware\rtcesl_4.3\CM0_RTCESL_4.3_IAR\GMCLIB\Include\C:\NXP\SDK_2.2_FRDM-KV11Z\middleware\rtcesl_4.3\CM0_RTCESL_4.3_IAR\GDFLIB\Include\C:\NXP\SDK_2.2_FRDM-KV11Z\middleware\rtcesl_4.3\CM0_RTCESL_4.3_IAR\AMCLIB\Include\C:\NXP\SDK_2.2_FRDM-KV11Z\middleware\rtcesl_4.3\CM0_RTCESL_4.3_IAR\MLIB\Include\
SW2 on the FRDM-KV11Z board to start the
motor
spinning

Something went wrong! Please try again.
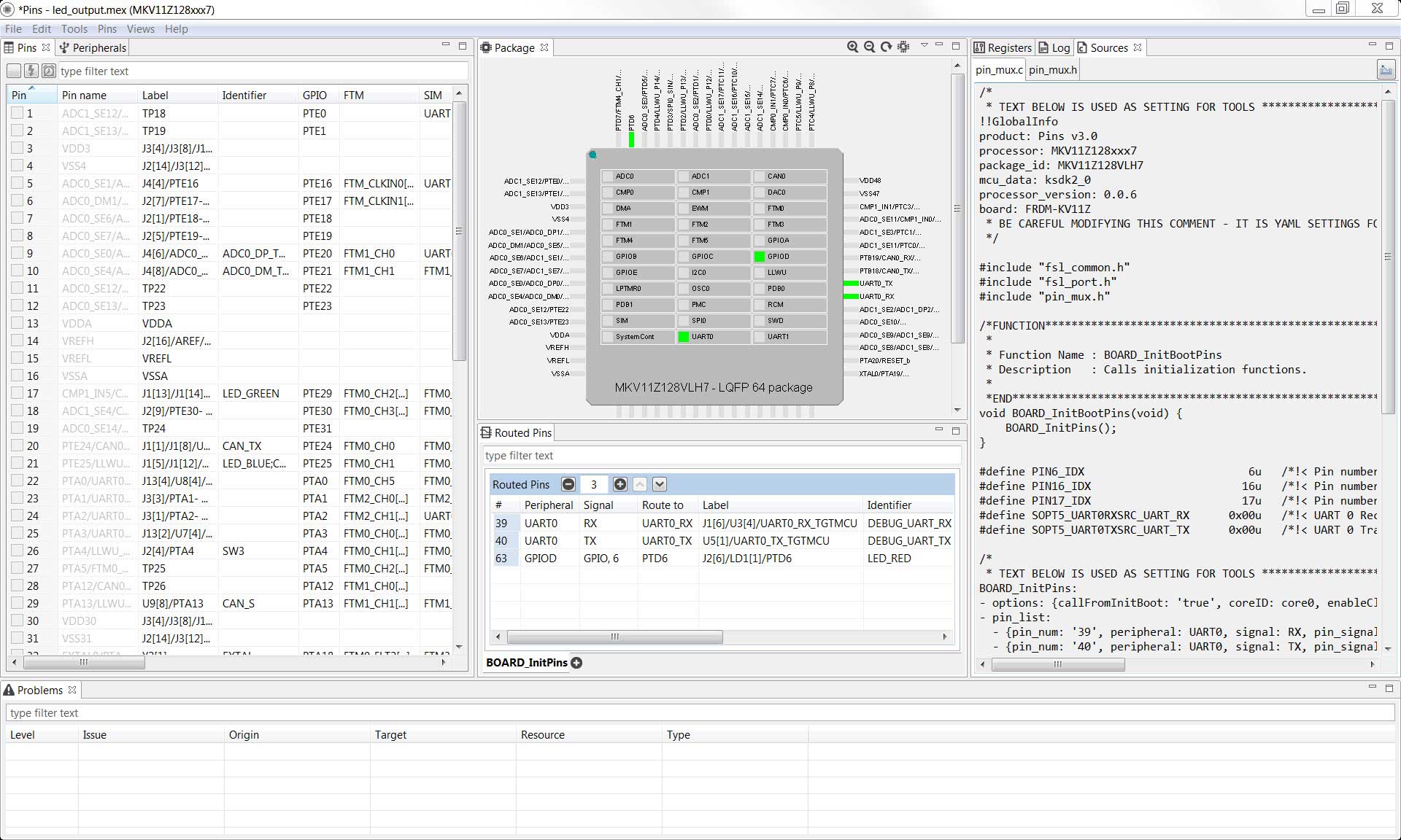
Now, let's use the Pins Tool that is part of the MCUXpresso Config Tools to show how to add a new GPIO pin to your project to blink an LED.

PTD6 is routed as a GPIO to toggle the
red
LED. Let's disable PTD6, and change the mux setting of PTE25
to use
its GPIO functionality to drive the blue LED
PTD6 (red LED) as a GPIO by clicking the PTD6
field
under the GPIO column. The pin will then be disabled (pin will no
longer
have check in box) and thus disappear from the list
PTE25 as a GPIO. First, deselect the "Show Routed
All/Pins" so that all the pins are displayed again. Then,
search
LED_BLUE in the Pins View. Finally, click the box under the GPIO
column. The
box will highlight in green, and a check will appear next to the
pin
PTB21 also appears in the Routed Pins tab and PTB22 has been
removed.
The pin_mux.c file has been updated to reflect the change as
well

PTE25 already has a defined identifier (i.e. LED_BLUE)
set up
for the FRDM-KV11Z for the led_output example configuration. Now,
change the
identifier to "My_LED" next to PTE25 in the Pins table
by
searching for PTE25. This will add a #define to the pin_mux.h file
that will
be used to identify the LED
Select the directory to export the pin_mux.c and pin_mux.h files. In
this
example export to the "board" folder in the led_output
project
in the workspace that was created in the previous section (i.e.
C:\Data\frdmkv11z_driver_examples_gpio_led_output_new_led_output\board)
If needed remove the extra text "Project\board" from the Export folder. Select Finish
Something went wrong! Please try again.
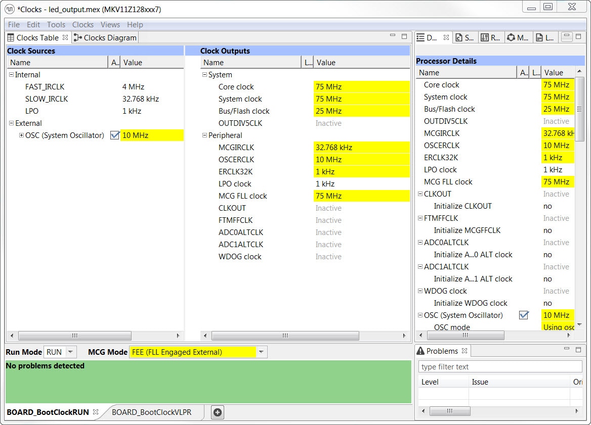
Next use the Clocks Tool that is part of the MCUXpresso Config Tools to change the clock settings and change the rate that the LED blinks.
C:\MCUXpressoIDE_Lab\frdmkv11z_driver_examples_gpio_led_output\board).
Remove the text "\Project\board" then select Finish
Something went wrong! Please try again.
With the application modified, you will see the FRDM-KV11Z's blue LED slowly blinking. You can also view the terminal output using the terminal program.
Something went wrong! Please try again.
Tera Term is a very popular open source terminal emulation application. This program can be used to display information sent from your NXP development platform's virtual serial port.
PuTTY is a popular terminal emulation application. This program can be used to display information sent from your NXP development platform's virtual serial port.
Explore beyond the FRDM-KV11Z by adding other NXP solutions to your project and interact with our worldwide design community.
Explore the world with a full assortment of NXP sensor solutions. From accelerometers, pressure sensors, touch sensors and many more, NXP has a sensor solution for your project. Find out more at Sensors.
Near Field Communication is a simple, intuitive technology that lets you interact securely with the world around you with a simple touch. Learn more about NXP's NFC solutions at NFC - Near Field Communication.
No problem! Your board simply came in the old packaging and has a different out-of-box demo loaded into the flash memory.
You should be seeing the red and green LEDs toggling back and forth. It's OK to move onto the next step when you're ready.
Try proceeding to the next steps to get other example applications running on your board. If you still have problems, try contacting us through the NXP Community .
Connect with other engineers and get expert advice on designing with Kinetis MCUs and MCUXpresso Software and Tools. Go to Support or join the community discussion in one of our two dedicated communities: